于是,我大胆走向前:你们都在看什么啊?

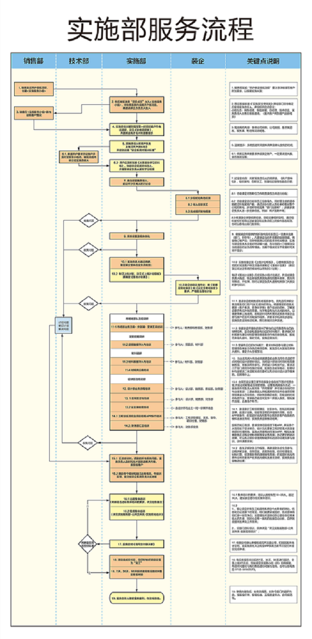
走进才发现,原来是在看:多次优化的最新版问题收集与反馈流程图、定制开发流程图、实施部服务流程图啊。
▲ 商业信息,照片模糊化处理,欢迎莅临现场指导
问题收集与反馈流程图、定制开发流程图、实施部服务流程图,经过多次打磨后,使各部门的工作和沟通,更加流程化、标准化。
而做这个动作的初心,只有一个:打磨好产品,服务好客户。
深圳市南山区深圳湾科技生态园
9栋A3座534-536号
0755-2641 7909